NoSQL Navigator for MongoDB

This is the official page of an advanced plugin for JetBrains IDEs. NoSQL Navigator for MongoDB accelerates your management of MongoDB with faster data exploration, query code competition, SQL to mongo query converting, and more.

Try Now

Features

  • Multiple connections
    to MongoDB servers

    Create connections for different servers, clusters, replica sets. Easily manage your connections with drag and drop.

  • Convient Connection URI Editor

    Customize any connection options in Edit Connection Dialog. Set up authorization, SSH or SSL tunnels, and advanced options.

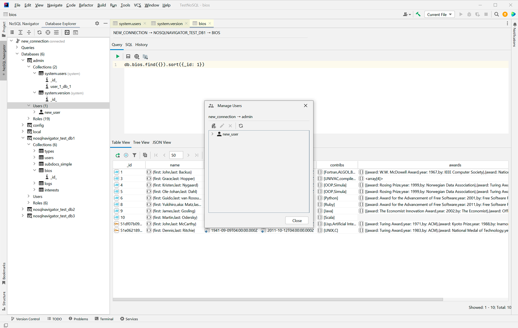
  • Management users
    and roles

    Add, edit and delete users and roles. Full support of Role-Based Access Control (RBAC) to govern access to a MongoDB system.

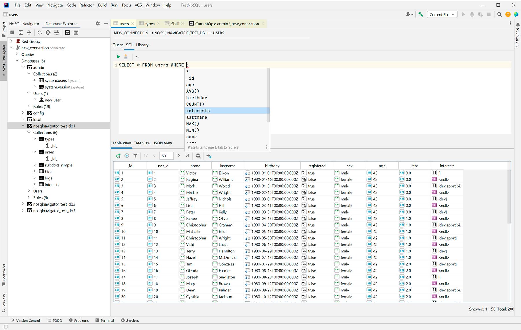
  • Browse your data in convenient view with pagination and fields filtering

    Choose how to show the result of the query: Table view, Tree view or JSON view and which fields are visible. Select the result size and navigate through pages.

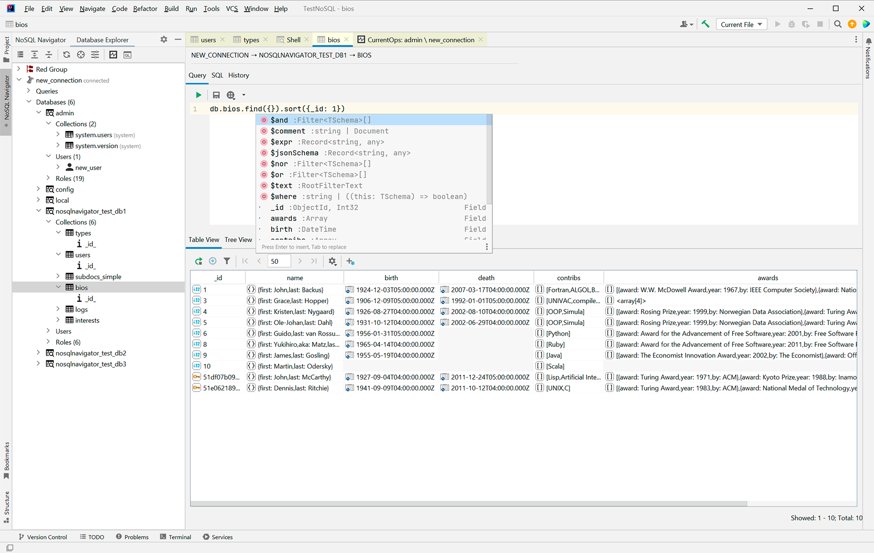
  • SQL Converter support with code completion

    Write queries in a convenient SQL-language and convert it to MongoDB query.

  • Automatic saving of queries history

    You won't lose your query history even after closing the IDE.

  • Embedded Mongo Shell

    Write your scripts in embedded shell editor with auto-completion.

  • Full SSL support

    Allows to use all possible types of authorization.

  • GridFS support

    You can manage GridFS collections.

  • And much more...

Plans

  • Map-Reduce support

    Add a user-friendly interface for mapReduce command

  • Test Data Generator

    It will be useful for developing and testing application business logic

  • Export/Import to SQL Databases and different formats

    Allows to import or export data from the database in any format

  • Server monitoring

    Adds convenient server monitoring management

  • Tasks Scheduler

    Allows to run different tasks on time, for example, create a report

  • Report Generator

    Allows to import or export data from the database in any format

  • Query builder

    Adds a user-friendly interface for creating queries

  • Schema Analyzer

    Allows to analyze the structure of the database and display it in a convenient format.

  • Advanced Data Editor

    Allows you to edit collections data on the fly and use hints.

  • and many other features...

    We have many more ideas how to make MongoDB data management ideal!

Pricing table

Choose your plan depending on your working conditions.

Personal

For the individuals

$1.90

per user / month*

$1.50 / 2nd year

$1.10 / 3rd year onwards

* Discount price at the time of the first release

Try Now

Corporate

For businesses & teams

$3.90

per user / month*

$3.10 / 2nd year

$2.30 / 3rd year onwards

* Discount price at the time of the first release

Try Now

Personal

For the individuals

$19

per user / month*

$15 / 2nd year

$11 / 3rd year onwards

* Discount price at the time of the first release

Try Now

Corporate

For businesses & teams

$39

per user / month*

$31 / 2nd year

$23 / 3rd year onwards

* Discount price at the time of the first release

Try Now